作者fwiller (府雨薇樂是隻貓)
標題Re: [推薦] 棒球[小律師]橫濱海灣之星 @ 軟體銀行鷹
時間2024-11-03 20:51:57
※ 引述《lotterywin (小律師)》之銘言:
: 謝囉...雖然自己只下五萬XD
: 但聽說店家叫會員集資百萬尻剛...
: 幸好全程不怎麼抖的穩穩收了XD
: 發個50杯奶給各位抽抽~
: ※推文請推:謝謝星星把日本一變好看了
感謝律師 !!
謝謝星星把日本一變好看!
實在太精采
軟銀2:0還以為是輕鬆虐
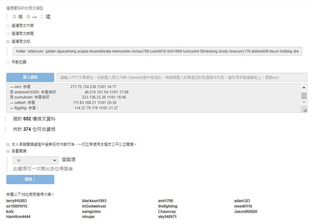
抽 五 十 位 (此篇為律師十月抽獎第九篇)
(有推文謝謝星星把日本一變好看了
★即可獲獎
https://i.imgur.com/TWvlHYL.jpeg
1★ galder
2★ alpacaHong
3★ acapla
4★ AlvaroMorata
5★ kennykobe
6★ chrisos789
7★ yves0916
8★ shih1899
9★ luckywind
10★ Strokeking
11★ zkody
12★ lovecurry176
13★ dollarok99
14★ tieysn
15★ trolldog
16★ dream66377
17★ smile1431025
18★ louisexr
19★ iii6969
20★ bnbexpad88f
21★ shaoichou
22★ kai0828
23★ z6301
24★ BBCA9617
25★ suede5
26★ sean6308
27★ a89478940
28★ sunnymonkey
29★ marnina
30★ w328065
31★ Stan543
32★ skytiger
33★ chenhoward
34★ kkfai
35★ Stojakovic16
以上 三十五位都有推文關鍵字
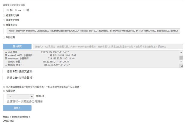
補抽 十 五 位
(最近在運彩版留言不是只來抽獎
★即可獲獎 使用pttweb查詢留言
https://i.imgur.com/TlvChVE.jpeg
36★ terry910203
blacksun1993 x1
amt1798 x2
37★ adam323
38★ sir19891015
39★ InGodwetrust
40★ thefighting
41★ reeed0116
42★ kofz
samginbin x3
43★ Chauncey
44★ Jason860820
Hamilton4444 x4
ntnupe x5
45★ sky548971
https://i.imgur.com/4DDU79G.jpeg
46★ s1016234
Number87 x6
47★ SRMwwww
maxlove0152 x7
b44121 x8
https://i.imgur.com/dFeRpWW.jpeg
southernwood x9
48★ ohyaDUNCAN
kkdolea x10
https://i.imgur.com/oNNLKvx.jpeg
49★ freak6910
Chestnut827 x11
https://i.imgur.com/24zu8yG.jpeg
50★ O96374197
恭喜以上得獎者
記得恭喜感謝律師
飲料要等候律師給我才會發送
請耐心等候
謝謝大家 祝大家都好運
--
Sent from my iPhone 6
--
※ 發信站: 批踢踢實業坊(ptt-site.org.tw), 來自: 1.164.135.157 (臺灣)
※ 文章網址: https://ptt-site.org.tw/SportLottery/M.1730638321.A.154
推 Wyp7777: 恭喜,雖然沒中QQ 49.217.203.0 11/03 20:58
推 galder: 感謝律師跟府樂大 123.194.36.211 11/03 20:58
推 louisexr: 感謝律師 關鍵字XDD122.116.152.165 11/03 20:59
→ Wyp7777: 陷阱關鍵字 49.217.203.0 11/03 21:02
推 ricky6114: 恭喜大大門150.116.221.239 11/03 21:25
推 Notker: 阿姨!我不想努力了(求包養)150.116.221.239 11/03 21:25 推 marnina: 感謝律師 111.82.215.186 11/03 21:26
推 gn02285121: 恭喜 101.12.18.16 11/03 21:28
推 luckywind: 恭喜和感謝 125.230.24.22 11/03 21:28
推 ntnupe: 恭喜、感謝律師 49.216.17.32 11/03 21:30
推 sunnymonkey: 謝謝律師謝謝府樂 114.39.101.204 11/03 21:34
推 Peycere: 有沒有富二代要包養我 114.39.101.204 11/03 21:34 推 alpacaHong: 感謝律師 27.242.133.33 11/03 21:36
推 kai0828: 感謝律師跟府樂大,辛苦了 111.253.248.60 11/03 21:36
推 cowjeff: 恭喜223.137.151.215 11/03 21:37
推 stator: 謝律師 我直下星pk 39.15.49.186 11/03 21:56
推 jasonkiddd: 恭喜 118.231.137.66 11/03 21:58
推 vd422: 身邊有朋友被包養嗎 118.231.137.66 11/03 21:58 推 Js1233: 恭喜 114.36.182.11 11/03 22:13
推 lovecurry176: 謝謝府樂大 ,謝謝律師大^^ 49.217.195.172 11/03 22:25
推 s1016234: 恭喜 106.1.121.170 11/03 22:27
推 koforever: 感恩 39.9.197.223 11/03 23:06
推 Levi0012: 恭喜 36.233.58.150 11/03 23:07
推 lutano: 亞洲最大包養平台上線了 36.233.58.150 11/03 23:07 推 halfgodhsiao: 恭喜 61.64.28.186 11/03 23:28
推 jayhang: 恭喜 101.9.99.150 11/03 23:33
→ godtim: 恭喜律師 114.39.92.249 11/04 00:14
推 gtvbsg: 恭喜 110.28.2.234 11/04 08:35